bloc2:prog:poo:diag-classes-easyuml
Table des matières
Diagramme de classes avec EasyUML
EasyUML est un plugin qui permet :
- De dessiner des diagrammes de classes ;
- La génération de code Java à partir de diagrammes de classes ;
- La génération de diagrammes de classes à partir de code Java.
Installer le plugin EasyUML
Pour ajouter easyUML à NetBeans, il vous faudra :
| |
C'est fini ! Vous avez installé le plugins EasyUML.
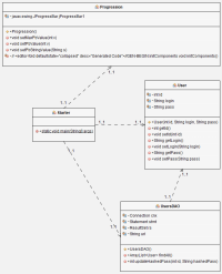
Générer un diagramme de classes à partir de code Java
Le schéma contient, en principe, les liens d'héritage et d'association constitutifs de l'architecture du projet source. Toutefois, selon les attentes, il est possible que certains liens manquent qu'il faudra alors ajouter manuellement au schéma.
Ajouter des liens
Faire un clic droit sur le fond du schéma et choisir Add Relationship.
Exporter le schéma pour documentation
On pourra, à volonté, exporter le diagramme sous la forme d'une image afin de l'intégrer dans une documentation. Pour celà, cliquer droit sur le fond du schéma et choisir Export as image
bloc2/prog/poo/diag-classes-easyuml.txt · Dernière modification : 2023/11/28 14:19 de admin



